Cài đặt windows 7 tự động qua mạng

Cài đặt windows 7 tự động qua mạng

Tài liệu "Cài đặt windows 7 tự động qua mạng" có mã là 544951, file định dạng pdf, có 42 trang, dung lượng file 2,748 kb. Tài liệu thuộc chuyên mục: Tài liệu chuyên ngành > Công Nghệ Thông Tin > Căn Bản. Tài liệu thuộc loại Bạc

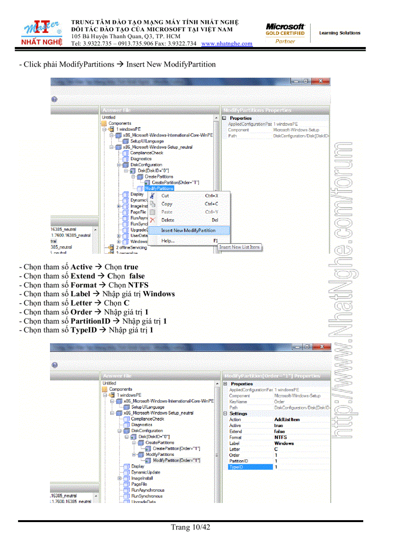
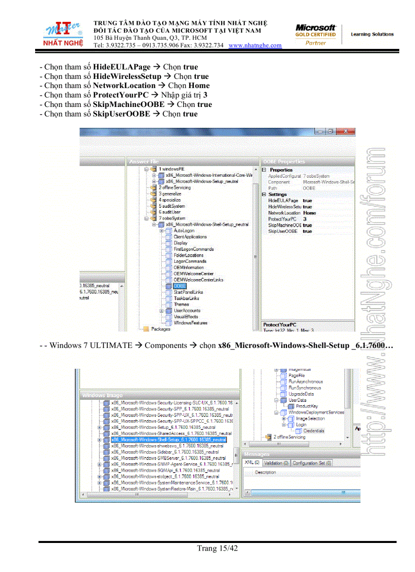
image for page Cài đặt windows 7 tự động qua mạng
image for page Cài đặt windows 7 tự động qua mạng
image for page Cài đặt windows 7 tự động qua mạng
image for page Cài đặt windows 7 tự động qua mạng
image for page Cài đặt windows 7 tự động qua mạng
image for page Cài đặt windows 7 tự động qua mạng
image for page Cài đặt windows 7 tự động qua mạng
image for page Cài đặt windows 7 tự động qua mạng
image for page Cài đặt windows 7 tự động qua mạng
image for page Cài đặt windows 7 tự động qua mạng
image for page Cài đặt windows 7 tự động qua mạng
image for page Cài đặt windows 7 tự động qua mạng
image for page Cài đặt windows 7 tự động qua mạng
image for page Cài đặt windows 7 tự động qua mạng
image for page Cài đặt windows 7 tự động qua mạng
image for page Cài đặt windows 7 tự động qua mạng
image for page Cài đặt windows 7 tự động qua mạng
image for page Cài đặt windows 7 tự động qua mạng
image for page Cài đặt windows 7 tự động qua mạng
image for page Cài đặt windows 7 tự động qua mạng
image for page Cài đặt windows 7 tự động qua mạng
Cài đặt windows động Cài đặt windows Cài đặt windows 7 tự mạng Cài đặt windows 7 Cài đặt windows 7 tự động qua windows 7 qua mạng tự Cài đặt windows 7 tự động qua 7 Cài đặt tự động Cài đặt

Mã tài liệu 544951

Các chức năng trên hệ thống được hướng dẫn đầy đủ và chi tiết nhất qua các video. Bạn click vào nút bên dưới để xem.

Có thể tài liệu Cài đặt windows 7 tự động qua mạng sử dụng nhiều loại font chữ mà máy tính bạn chưa có.
Bạn click vào nút bên dưới để tải chương trình cài đặt bộ font chữ đầy đủ nhất cho bạn.

Nếu phần nội dung, hình ảnh ,... trong tài liệu Cài đặt windows 7 tự động qua mạng có liên quan đến vi phạm bản quyền, bạn vui lòng click bên dưới báo cho chúng tôi biết.

Tài liệu vừa xem

Cài đặt windows 7 tự
Cài đặt windows
Cài đặt windows 7 tự động qua
Cài đặt windows 7
Cài đặt windows 7 tự động
Cài đặt