IPsec

IPsec

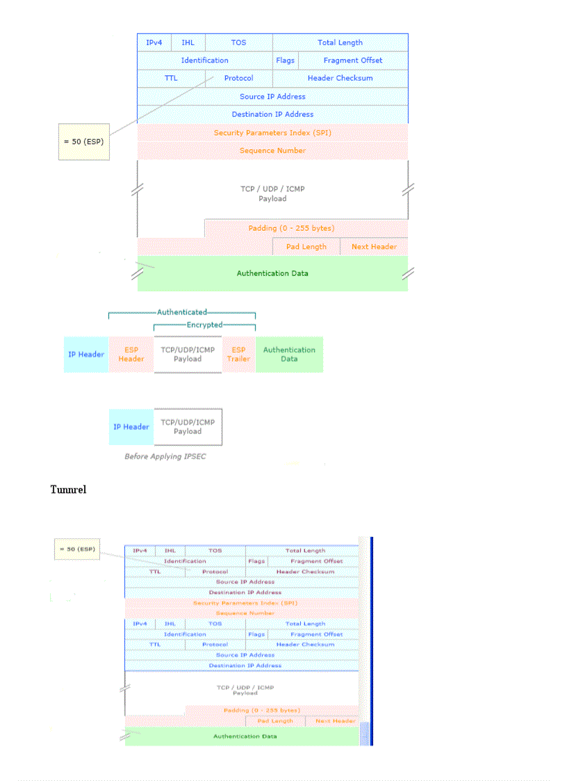
Tài liệu "IPsec" có mã là 604081, file định dạng doc, có 19 trang, dung lượng file 643 kb. Tài liệu thuộc chuyên mục: Tài liệu chuyên ngành > Công Nghệ Thông Tin > Căn Bản. Tài liệu thuộc loại Đồng

image for page IPsec
image for page IPsec
image for page IPsec
image for page IPsec
image for page IPsec
image for page IPsec
image for page IPsec
image for page IPsec
image for page IPsec
image for page IPsec
image for page IPsec
image for page IPsec
image for page IPsec
image for page IPsec
image for page IPsec

Mã tài liệu 604081

Các chức năng trên hệ thống được hướng dẫn đầy đủ và chi tiết nhất qua các video. Bạn click vào nút bên dưới để xem.

Có thể tài liệu IPsec sử dụng nhiều loại font chữ mà máy tính bạn chưa có.
Bạn click vào nút bên dưới để tải chương trình cài đặt bộ font chữ đầy đủ nhất cho bạn.

Nếu phần nội dung, hình ảnh ,... trong tài liệu IPsec có liên quan đến vi phạm bản quyền, bạn vui lòng click bên dưới báo cho chúng tôi biết.

Tài liệu vừa xem